Image default
Máy Tính

Obsidian: Từ Ứng Dụng Ghi Chú Đơn Thuần Đến Công Cụ Năng Suất Cá Nhân Toàn Diện

Obsidian là một ứng dụng mà tôi từng nghĩ mình đã nắm rõ. Ban đầu, nó chỉ là một kho lưu trữ ghi chú dạng văn bản thuần túy để tôi trút mọi ý tưởng, bản nháp và nghiên cứu. Nhưng càng sử dụng, tôi càng nhận ra nó không chỉ là một ứng dụng ghi chú thông thường. Các tính năng như liên kết hai chiều (backlinks) và chế độ đồ thị (Graph view) đã biến nó thành một công cụ năng suất mạnh mẽ, giúp tôi không chỉ lưu trữ thông tin mà còn định hình cách thức làm việc của mình.

Tôi đã thử qua vô số ứng dụng ghi chú và phần mềm năng suất, đến mức có thể viết cả một cuốn sách chỉ để xếp hạng chúng. Hóa ra, tôi chỉ cần dành thời gian khám phá Obsidian một cách nghiêm túc để phá vỡ vòng lặp đó. Giờ đây, Obsidian đã trở thành xương sống trong cách tôi tổ chức dự án và theo dõi công việc. Dưới đây là cách tôi sử dụng Obsidian để tăng cường năng suất của mình.

Backlinking: Biến Ghi Chú Thành Mạng Lưới Kiến Thức Động

Khi tôi bắt đầu sử dụng liên kết hai chiều (backlinks) thay vì chỉ dựa vào các thư mục, các ghi chú của tôi không còn cảm giác như những tệp rời rạc nữa mà bắt đầu hoạt động như một mạng lưới ý tưởng công nghệ được kết nối chặt chẽ.

Xây dựng “Wiki Cá Nhân” và Kết Nối Ý Tưởng

Có một vài cách khác nhau để tận dụng tính năng này. Đầu tiên, bạn có thể xây dựng một wiki cá nhân mà không nhất thiết phải tạo các kết nối trực tiếp giữa các ghi chú. Khi viết một câu chuyện, tôi hiếm khi nhớ mọi ghi chú nghiên cứu, vì vậy tôi sẽ tạo một liên kết cho các từ khóa nhất định bằng cách làm nổi bật chúng và nhấn đúp vào dấu ngoặc vuông bên trái. Nhấp vào từ khóa này sẽ đưa tôi đến một trang riêng biệt cho nó, nơi tôi có thể chèn bất kỳ thông tin nào để mở rộng chủ đề. Điều này cho phép tôi tiếp tục viết mà vẫn có quyền truy cập tức thì vào các chủ đề cụ thể — ví dụ, nhấp vào “Luca” trong trang này sẽ đưa tôi đến một trang khác chứa bối cảnh nhân vật.

Bạn cũng có thể tạo các kết nối với những liên kết hai chiều này, đây là mục đích chính của tính năng. Khi tôi nhấp vào một từ khóa đã liên kết và nó đưa tôi đến trang được liên kết, tôi có thể liên kết ngược lại với trang gốc nơi từ khóa đó xuất hiện. Tôi thực hiện điều này bằng cách tạo một dòng trống mới, nhấn dấu ngoặc vuông kép và chọn trang gốc từ danh sách thả xuống. Giờ đây, các trang đã được liên kết và tôi có thể chuyển đổi giữa chúng chỉ bằng một cú nhấp chuột. Điều này gợi cho tôi nhớ đến tính năng “relations” trong cơ sở dữ liệu của Notion.

Sức Mạnh Của “Linked Mentions” và “Unlinked Mentions”

Hơn nữa, ở cuối bất kỳ trang được liên kết nào, bạn sẽ tìm thấy danh sách “Linked mentions”. Đây là những liên kết hai chiều sẽ đưa bạn đến tất cả các trang mà nó được kết nối. Ngoài ra còn có “Unlinked mentions”, tính năng này làm nổi bật các trang chứa cùng một từ khóa, nhưng chưa được liên kết. Nút “Link” sẽ tự động tạo một liên kết mà không yêu cầu bạn phải tìm kiếm trang đó. Điều này giúp tối ưu hóa quá trình tổ chức thông tin công nghệ.

Graph View: Bức Tranh Tổng Thể Về Hệ Thống Tri Thức

Graph view thoạt nhìn có vẻ giống một mạng lưới các nút và liên kết, nhưng nó thực sự là một công cụ đa năng tùy thuộc vào cách bạn sử dụng. Tôi sử dụng nó theo nhiều cách khác nhau. Thứ nhất, nó hoạt động như một công cụ khám phá. Các cụm dày đặc cho thấy những ý tưởng và dự án tôi đã nghiên cứu sâu, trong khi các nút cô lập làm nổi bật những ghi chú và ý tưởng mà tôi có thể đã quên — một số đã có từ nhiều năm trước. Điều này có nghĩa là những tệp đó đột nhiên trở thành một khung cảnh của những cơ hội để xem xét lại.

Công Cụ Khám Phá và Đánh Giá Tiến Độ

Nó cũng kiêm nhiệm vai trò báo cáo tiến độ. Chỉ cần lướt qua đồ thị, tôi có thể ngay lập tức thấy chủ đề nào có đủ chiều sâu, chủ đề nào có quá nhiều kết nối (và do đó cuối cùng sẽ làm tôi choáng ngợp), và chủ đề nào cần được mở rộng thêm. Vì vậy, thay vì xem xét danh sách các trang, đồ thị kể cho tôi một câu chuyện về tình hình các dự án của tôi: cái này đã được phát triển tốt, cái này còn quá sơ sài, v.v. Đây là một cách tuyệt vời để trực quan hóa quản lý dự án công nghệ.

Khám Phá Phi Tuyến Tính và Củng Cố Trí Nhớ

Tôi cũng thích cách Graph view khuyến khích khám phá phi tuyến tính. Bằng cách mở mỗi nút trong một tab mới, tôi không bị giới hạn bởi nội dung của từng trang cụ thể. Đó là một cách dễ dàng để giữ những ý tưởng bị lãng quên trong tâm trí. Graph view cũng củng cố trí nhớ. Việc nhìn thấy tất cả các dự án và ghi chú của tôi kết nối trực quan giúp tôi ghi nhớ những mối quan hệ đó thay vì chỉ dựa vào việc nhớ lại hoặc tìm kiếm.

Tùy Chỉnh Graph View Nâng Cao Trải Nghiệm

Một trong những phần yêu thích của tôi về Graph view là khả năng tùy chỉnh mà Obsidian cung cấp. Trong menu cài đặt ở bên phải, bạn có thể lọc các nút, điều chỉnh giao diện của chúng, như kích thước, và tùy chỉnh cách hoạt hình của các nút và đường tương tác. Điều này giúp tối ưu hóa trải nghiệm tổ chức thông tin công nghệ.

Canvas: Không Gian Làm Việc Trực Quan Đắc Lực

Chuyển Đổi Ý Tưởng Trừu Tượng Thành Bản Đồ Hành Động

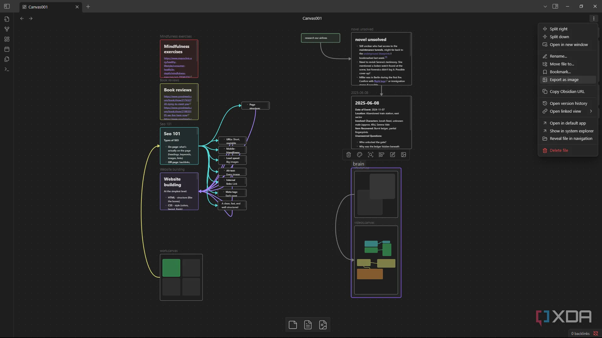
Tôi yêu Obsidian Canvas. Nó biến các dự án trừu tượng thành một không gian làm việc hữu hình, trực quan, rất phù hợp với những người tư duy hình ảnh như tôi. Tôi có thể kéo bất cứ thứ gì từ kho lưu trữ của mình vào và sắp xếp, định kiểu, cũng như kết nối các khối theo cách tôi thấy phù hợp. Nó cũng cho phép tôi tạo các thẻ ghi chú nhanh chóng ngay trong canvas. Đối với một câu chuyện, điều này có thể trông giống như đặt bản nháp ở trung tâm, nghiên cứu được gom nhóm ở phía trên bên phải và các tài liệu tham khảo được ghim ở phía dưới bên phải. Mọi thứ trên canvas đều hoạt động như một ghi chú trực tiếp mà tôi có thể mở và chỉnh sửa.

Giao diện Obsidian Canvas hiển thị cách sắp xếp và kết nối các khối thông tin, ý tưởng cho một dự án phức tạp.Giao diện Obsidian Canvas hiển thị cách sắp xếp và kết nối các khối thông tin, ý tưởng cho một dự án phức tạp.

Lợi ích năng suất lớn nhất là giảm thiểu sự “ma sát tinh thần”, và việc có toàn bộ dự án được bố trí theo không gian giúp giảm bớt sự do dự “nên bắt đầu từ đâu?”. Canvas biến các ghi chú rải rác thành một bản đồ công việc có thể hành động; nó khá giống như tạo sơ đồ tư duy (mind map) trong Obsidian.

Một Hệ Sinh Thái Năng Suất Mạnh Mẽ Trong Một Ứng Dụng

Tôi ước mình đã bắt đầu coi Obsidian như một công cụ năng suất thay vì chỉ là một ứng dụng ghi chú sớm hơn. Liên kết hai chiều (Backlinks) giống như có một thư viện kiến thức kết nối của riêng tôi. Chế độ đồ thị (Graph view) cho tôi thấy tất cả các sợi thông tin đó khớp với nhau như thế nào, tiết lộ những mẫu hình mà tôi có thể bỏ lỡ. Và Canvas giống như một bảng sơ đồ tư duy tích hợp mà tôi không thể sống thiếu nữa.

Đối với bất kỳ ai đang phải xử lý nhiều nghiên cứu, viết lách và dự án, Obsidian là một công cụ tăng cường năng suất có thể quản lý và tinh gọn tất cả — và bạn không cần phải “over-engineer” nó để tận dụng tối đa các tính năng.

Biểu tượng (logo) của ứng dụng ghi chú và quản lý tri thức Obsidian.Biểu tượng (logo) của ứng dụng ghi chú và quản lý tri thức Obsidian.

Obsidian

Tải xuống Obsidian

Related posts

ChromeOS và Khả Năng Hỗ Trợ Màn Hình Cũ: Lợi Thế Độc Đáo Giữa Các Hệ Điều Hành

Administrator

System76 Meerkat: Nâng Cấp Sức Mạnh Cho Mini PC Linux Hàng Đầu

Administrator

Địa Chỉ Email: Hơn Cả Một Tên Gọi – Bài Học 18 Năm Và Tầm Quan Trọng Của Lựa Chọn Ban Đầu

Administrator